
Tenebrea is a psychological horror game set in a student residence in Valencia, Spain. Inspired by true events, it combines exploration, puzzles, and supernatural encounters.
Players use their phone as both a flashlight and an EMF detector to uncover voices, apparitions, and hidden truths. Each step deeper into the residence reveals unsettling mysteries, blurring the line between reality and nightmare as you search for answers in the dark...
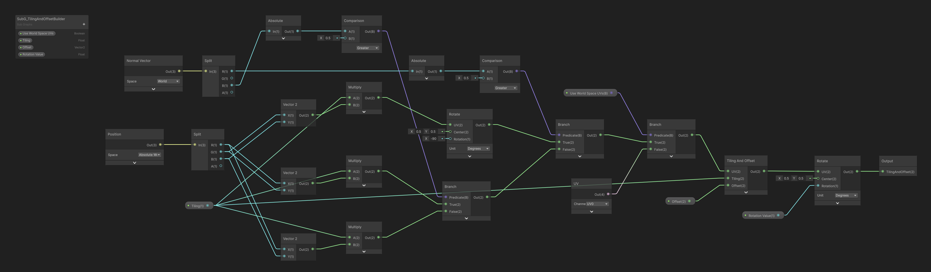
I created this Shader Graph to manage a wide variety of materials used across the project. Some 3D models included combined ARM textures (AO, Roughness & Metallic), while others had their channels separated or required adjustments to roughness, AO, and metallic values. Certain models, like vegetation, needed inverted normals, others used World Space UVs, and some included emissive textures.
To solve all these variations, I developed a single, flexible shader that covers every case and remains easy to use.
● Includes a Debug Mode to quickly check texture channels or detect inverted faces.
● Adds custom features like refraction for transparent materials — a feature not available by default in Unity URP.








